LunoBar 소개
Last updated 2026-03-03
Windows Smart Launcher

LunoBar 소개

LunoBar는 단순한 프로그램 실행기가 아니라, 파일 중심 런처바 + Luno Assistant를 결합한 Windows 업무 도구입니다. 작업 표시줄처럼 앱만 여는 방식이 아니라, 다양한 파일과 웹 링크를 바로 실행하고 곧바로 Assistant 작업으로 이어지는 흐름을 제공합니다.

모든 파일 형식 지원 웹 링크 바로 열기 클릭 1번 실행 Assistant 연동 작업

LunoBar 런처바의 차별화된 장점

  • 앱만이 아닌 파일 자체를 실행: 이미지, 영상, PDF, 문서 등 다양한 파일을 슬롯에 등록해 바로 열 수 있습니다.
  • 웹 링크 바로 실행: 자주 쓰는 URL을 런처바에 등록해 클릭 즉시 브라우저로 이동할 수 있습니다.
  • 업무용 바로가기 허브: 프로젝트 폴더, 문서 템플릿, 미디어 소스, 실행 파일을 한곳에 모아 반복 동선을 줄입니다.
  • 속도 중심 UX: “찾기 → 열기 → 작업 시작” 시간을 짧게 만들어 실제 업무 처리량을 높입니다.
핵심은 “지원 형식”이 아니라 즉시 실행성입니다. 필요한 파일/링크를 런처바에 올려두면, 클릭 한 번으로 바로 업무를 시작할 수 있습니다.

런처바 등록 예시

유형 등록 예시 사용 방식
이미지/영상 .png, .jpg, .webp, .mp4 클릭 즉시 뷰어/연결 앱으로 실행
문서 파일 PDF, DOCX, XLSX, PPTX, TXT, MD 자주 쓰는 문서를 바로 열어 확인/편집
폴더/프로그램 프로젝트 폴더, .exe, .lnk 작업 루트/도구를 즉시 실행
웹 링크 대시보드 URL, 문서 URL, 고객 페이지 URL 브라우저에서 바로 열어 빠르게 이동

Luno Assistant란?

Luno Assistant는 단순 Q&A 챗봇이 아니라, 실제 작업을 수행하는 실행형 도우미입니다. 런처바에서 파일/링크를 빠르게 여는 흐름과 연결되어, 생성/수정/검색 업무를 자연어 기반으로 이어서 처리할 수 있습니다.

  • 파일 생성/수정: 문서, 코드, 콘텐츠 파일 작업 요청
  • 웹 검색: 필요한 정보를 즉시 조회하고 요약/정리
  • 작업 모드 연계: 프로젝트 맥락 기반으로 연속 작업 진행
정리하면, 런처바는 시작 속도를, Luno Assistant는 작업 완성도를 담당합니다. LunoBar는 이 두 가지를 하나의 흐름으로 묶어 고객의 실제 작업 시간을 줄이는 데 집중합니다.

설치 및 업데이트

설치와 업데이트의 기준

  • 신규 설치는 설치 마법사 화면(설치 방법_1~5) 기준으로 진행합니다.
  • 업데이트는 앱을 실행한 상태에서 설정의 정보 화면(업데이트 방법_1~7) 기준으로 진행합니다.
  • 즉, 업데이트는 기존 앱을 종료해서 외부 설치하는 방식이 아니라, 앱 내부 업데이트 흐름을 따릅니다.
설치/업데이트 오류는 권한 또는 보안 프로그램 실시간 차단으로 발생할 수도 있습니다.

신규 설치 절차 (설치 방법 1~5)

  1. 설치 방법 1: 대상 설치 위치를 선택합니다. 기본 경로는 C:\Program Files\LunoBar입니다.
  2. 설치 방법 2: 추가 작업(예: 바탕화면 바로가기 생성) 여부를 선택합니다.
  3. 설치 방법 3: 설치 준비 완료 화면에서 경로를 확인하고 설치를 클릭합니다.
  4. 설치 방법 4: 파일 추출 및 설치 진행 상태를 확인하고 완료까지 기다립니다.
  5. 설치 방법 5: 설치 후 런처바가 화면 가장자리에 표시되는지 확인합니다.
Install_1 설치 대상 위치 선택 화면
설치 방법 1 - 대상 위치 선택
Install_2 추가 작업 선택 화면
설치 방법 2 - 추가 작업 선택
Install_3 설치 준비 완료 화면
설치 방법 3 - 설치 준비 완료
Install_4 설치 진행 화면
설치 방법 4 - 설치 진행
Install_5 설치 후 런처바 표시 화면
설치 방법 5 - 설치 후 런처바 표시

업데이트 절차 (업데이트 방법 1~7)

  1. 업데이트 방법 1: 런처 하단의 설정 버튼으로 설정 창을 엽니다.
  2. 업데이트 방법 2: 설정 > 정보 탭의 업데이트 영역에서 현재 버전과 버튼을 확인합니다.
  3. 업데이트 방법 3: 업데이트 확인 클릭 시 최신이면 “현재 최신 버전입니다.”가 표시됩니다.
  4. 업데이트 방법 4: 새 버전이 있으면 “새 버전 발견” 문구가 표시됩니다.
  5. 업데이트 방법 5: 업데이트 실행 클릭 후 안내 팝업에서 업데이트 시작을 누릅니다.
  6. 업데이트 방법 6: 파일 적용 진행률과 로그를 확인하며 완료까지 기다립니다.
  7. 업데이트 방법 7: 완료 후 정보 화면 버전이 새 버전으로 반영됐는지 확인합니다.
Update_1 런처 하단 설정 버튼
업데이트 방법 1 - 설정 진입
Update_2 설정 정보 탭 업데이트 영역
업데이트 방법 2 - 업데이트 화면 기본 상태
Update_3 최신 버전 안내 화면
업데이트 방법 3 - 최신 버전 상태
Update_4 새 버전 발견 상태
업데이트 방법 4 - 새 버전 발견
Update_5 업데이트 시작 확인 팝업
업데이트 방법 5 - 업데이트 시작 확인
Update_6 업데이트 진행 창
업데이트 방법 6 - 파일 적용 진행
Update_7 업데이트 완료 후 버전 반영
업데이트 방법 7 - 버전 반영 완료
업데이트가 오래 멈춰 보이면 창을 임의 종료하지 말고, 진행률/로그 변화가 있는지 먼저 확인한 뒤 점검을 진행하세요.

설치/업데이트 후 점검 체크리스트

점검 항목 확인 기준 문제 시 조치
LunoBar 실행 앱이 정상 실행되고 런처바가 표시됨 실행 권한/보안 프로그램 예외/설치 경로 확인
런처바 동작 등록된 파일/링크가 클릭 시 즉시 열림 등록 항목 경로 및 권한 확인
버전 반영 정보 화면 버전이 업데이트 결과와 일치함 업데이트 확인 재실행 후 로그/네트워크 점검
업데이트 버튼 상태 최신 상태 문구 또는 신규 버전 문구가 정상 표시됨 설정 창 재진입 후 업데이트 확인 재시도

런처바 사용법

기본 사용 흐름

  1. 등록 버튼을 눌러 파일 토글 또는 인터넷 링크 토글을 선택합니다.
  2. 파일 선택 또는 URL 입력으로 런처 버튼을 추가합니다.
  3. 추가된 버튼을 클릭해 파일/링크를 즉시 실행합니다.
  4. 필요할 때는 최소화, 설정, 트레이 메뉴를 이용해 표시/종료를 제어합니다.
런처바의 핵심은 자주 쓰는 대상(파일/링크/도구)을 한 줄에 모아 즉시 실행하는 것입니다.

1) 등록 버튼으로 항목 추가 시작

런처의 폴더 아이콘 버튼을 클릭하면 등록 절차가 시작됩니다.

런처바 등록 버튼 아이콘
등록 버튼(폴더 아이콘)
등록 종류 선택 팝업
등록 종류 선택 - 파일 토글 / 인터넷 링크 토글

2) 파일 토글 등록

파일 토글을 선택하면 Windows 파일 선택 창이 열립니다. 실행할 프로그램 또는 파일을 고른 뒤 등록하세요.

파일 토글 선택 시 파일 선택 창
파일 토글 - 실행할 프로그램/파일 선택

3) 인터넷 링크 토글 등록

인터넷 링크 토글을 선택하면 URL 입력 팝업이 열립니다. 예시처럼 링크를 입력하면 런처 버튼으로 등록됩니다.

인터넷 링크 입력 팝업
인터넷 링크 토글 - URL 입력

4) Luno Assistant 호출 버튼

말풍선 아이콘 버튼을 누르면 Luno Assistant를 바로 호출할 수 있습니다.

Luno Assistant 버튼
Luno Assistant 호출 버튼

5) 최소화/복원과 설정

  • 화살표 버튼으로 런처바를 최소화하거나 다시 펼칠 수 있습니다.
  • 톱니바퀴 버튼으로 설정 화면으로 이동합니다.
런처바 최소화 버튼
최소화 버튼
런처바 설정 버튼
설정 버튼
트레이 메뉴의 표시 종료 항목
트레이 메뉴 - 표시/종료

6) 트레이 아이콘에서 종료

트레이 아이콘 메뉴에서 종료를 선택하면 LunoBar를 완전히 종료할 수 있습니다.

트레이 아이콘 종료 메뉴
트레이 아이콘 - 종료
런처바를 닫고 싶을 때는 최소화와 종료를 구분해서 사용하세요. 최소화는 숨김, 종료는 프로세스 종료입니다.

런처바 설정

설정 화면 구성 한눈에 보기

  • 왼쪽 메뉴에서 기본, 버튼, 테마, 등록 관리, 영구 메모리, 정보 항목을 전환할 수 있습니다.
  • 상단의 설정 초기화로 전체 설정을 기본값으로 되돌릴 수 있습니다.
  • 하단의 취소/확인으로 변경 사항을 닫거나 저장합니다.
실사용에서는 기본/버튼/테마를 먼저 맞춘 뒤 등록 관리와 영구 메모리를 조정하면 세팅이 빠릅니다.

1) 기본 메뉴

자동 실행, 작업 표시줄 표시, 항상 위 표시, 디버그 로그 저장, 런처 위치, 단축키를 관리합니다.

기본 설정 화면
기본 - 런처 위치/단축키/표시 옵션
  • 런처 위치: 왼쪽/오른쪽 등 표시 위치를 변경합니다.
  • 등록 해제 클릭 보조 키: 실수 클릭으로 등록이 지워지는 상황을 줄입니다.
  • 숨김/표시 단축키: 런처바를 즉시 껐다 켤 수 있습니다.

2) 버튼 메뉴

해상도에 맞춘 자동 조정 여부와 버튼 개수를 설정합니다.

버튼 설정 화면
버튼 - 자동 개수 조정 및 수동 개수

3) 테마 메뉴

배경/테두리/아이콘 색상과 투명도를 세부 조정해 회사·개인 작업 스타일에 맞는 UI를 만들 수 있습니다.

테마 설정 화면
테마 - 색상(HEX)과 투명도 커스터마이징

4) 등록 관리 메뉴

현재 버튼별 등록 상태(파일/인터넷 링크)와 경로를 확인하고 개별/전체 등록 해제를 수행합니다.

버튼 등록 관리 화면
등록 관리 - 버튼별 상태 확인/해제

5) 영구 메모리 메뉴

Luno Assistant가 대화 종료 후에도 유지할 정보를 항목 단위로 저장합니다.

영구 메모리 설정 화면
영구 메모리 - 추가/삭제/비우기
화면 안내처럼 영구 메모리를 많이 쌓을수록 기본 루 사용량이 증가할 수 있으므로, 꼭 필요한 내용만 유지하는 것을 권장합니다.

6) 정보 메뉴 및 보유 토큰(루)

정보 메뉴에서 버전, 업데이트 확인/실행, 오픈소스 라이선스 고지를 확인할 수 있습니다.

로그인 계정 상태에서는 보유 토큰(루) 메뉴가 추가로 표시되어 잔여 루와 사용 이력을 확인할 수 있습니다.

정보 설정 화면
정보 - 버전/업데이트/라이선스
보유 토큰(루) 화면
보유 토큰(루) - 잔여량 및 사용 이력

Luno Assistant 기본

시작 전 확인 (로그인/동의)

  1. Luno Assistant 사용 전 로그인 상태가 필요합니다.
  2. 최초 사용 시 이용약관/개인정보처리방침 동의 절차를 완료해야 합니다.
Luno Assistant 로그인 필요 안내
로그인 필요 안내
Luno Assistant 이용약관 및 개인정보처리방침 동의
이용약관/개인정보처리방침 동의

일반 모드란?

일반 모드는 Luno Assistant를 열었을 때의 기본 대화 상태입니다. 프로젝트 루트 지정 없이도 빠르게 질문하고 답변을 받는 데 최적화되어 있습니다.

  • 상단에서 모델을 선택할 수 있으며, 모델에 따라 LU 사용 배수가 달라집니다.
  • 입력창에 요청을 작성하고 전송 버튼으로 즉시 대화를 시작합니다.
  • 프로젝트 버튼을 누르면 작업 모드로 전환되어 프로젝트 루트 선택 단계로 진행됩니다.
Luno Assistant 기본 화면
일반 모드 기본 화면
Luno Assistant 모델 선택 드롭다운
모델 선택 드롭다운

일반 모드에서 할 수 있는 것

기능 사용 예시 활용 포인트
질문/답변 개념 설명, 비교, 요약 요청 빠른 정보 정리 및 의사결정 보조
웹 검색 최신 정보 확인, 근거 링크 확인 필요 정보 수집과 요약에 유용
이미지 생성 원하는 스타일/조건으로 이미지 제작 요청 아이디어 시각화와 초안 제작
이미지 수정 기존 이미지의 요소 변경/보정/재가공 요청 반복 수정으로 원하는 결과에 근접
일반 모드에서는 질문/답변, 웹 검색, 이미지 생성/수정을 빠르게 수행할 수 있습니다.

모델/LU 안내 패널

모델 영역의 안내 아이콘으로 LU 계산 방식과 자동 기능 책임 고지를 확인하고, 상단 버튼으로 접을 수 있습니다.

Luno Assistant LU 안내 패널
LU 안내 및 자동 기능 책임 고지
Luno Assistant 모델 LU 안내 접기
모델/LU 안내 접기

파일 첨부 (일반 모드에서도 가능)

  • 우측 하단 첨부 버튼으로 파일을 선택할 수 있습니다.
  • 파일을 창으로 드래그 앤 드롭하면 자동 첨부됩니다.
  • 첨부 후 파일 칩으로 목록이 표시되며 모두 제거로 일괄 삭제할 수 있습니다.
파일 첨부 버튼
파일 첨부 버튼
드래그 앤 드롭 첨부 상태
드래그 앤 드롭 자동 첨부
첨부된 파일 목록 표시
첨부 완료 후 파일 목록

프로젝트 버튼으로 작업 모드 전환

프로젝트 버튼을 누르면 작업 모드로 전환되며, 프로젝트 루트 폴더 선택 창이 열립니다.

프로젝트 루트 폴더 선택 창
프로젝트 루트 폴더 선택

이미지 생성/수정

기본 흐름

  1. 텍스트로 원하는 이미지를 요청해 생성합니다.
  2. 생성된 결과를 확인하고 필요하면 저장합니다.
  3. 같은 대화에서 후속 요청을 보내 결과 이미지를 연속 수정합니다.
추천 흐름: 생성 → 확인 → 저장 → 후속 수정. 한 번에 완성하려고 하기보다 1~2회 후속 수정을 거치면 품질이 안정적입니다.

1) 이미지 생성

예시처럼 “의자 하나 그려주세요”처럼 간단히 요청하면 Assistant가 결과 이미지를 생성해 채팅에 표시합니다.

이미지 생성 요청과 결과 표시
이미지 생성 요청과 결과 표시

2) 생성 이미지 저장

결과 이미지를 마우스 우클릭하면 저장할 수 있습니다.

결과 이미지 우클릭 저장 메뉴
결과 이미지 우클릭 저장

3) 이미지 수정 (연속 편집)

같은 대화에서 “지금 그려준 이미지 배경을 초원으로 수정해주세요”처럼 요청하면 이전 결과를 바탕으로 이어서 수정할 수 있습니다.

생성된 이미지를 연속 수정한 예시
생성 후 배경 수정 예시

요청 품질을 높이는 팁

  • 대상, 배경, 분위기, 색감을 함께 적어주세요.
  • 수정 요청 시 “어떤 부분을 유지하고 무엇을 바꿀지”를 분리해서 작성하면 결과가 안정적입니다.
  • 완성본이 아니라 초안을 먼저 받은 뒤, 후속 수정으로 디테일을 좁혀가는 방식이 효율적입니다.
이미지 결과는 모델 특성상 요청마다 차이가 있을 수 있습니다. 최종 결과는 반드시 직접 확인 후 사용해 주세요.

웹 검색

웹 검색이 필요한 상황

  • 최신 사양/가격/출시 정보처럼 시점 의존성이 큰 주제
  • 복수 사이트를 비교해서 핵심만 요약해야 하는 주제
  • 답변 근거(출처 링크)를 함께 확인해야 하는 주제
웹 검색은 단순 지식 답변보다 최신성과 근거 확인이 중요한 요청에서 효과가 큽니다.

기본 사용 방법

  1. 질문에 기준 시점, 비교 대상, 원하는 결과 형식을 함께 적습니다.
  2. Assistant가 웹 정보를 수집해 요약하고, 하단에 출처 링크를 함께 제공합니다.
  3. 필요하면 추가 질문으로 범위를 좁혀 결과를 정밀화합니다.
웹 검색 질의와 상세 응답 예시 첫 화면
웹 검색 응답 예시 (상단)
웹 검색 응답 하단과 출처 링크
웹 검색 응답 예시 (하단/출처)

좋은 질문 템플릿

목적 질문 예시 결과 품질 팁
최신 정보 확인 “현재(YYYY-MM 기준) 최신 그래픽카드 스펙을 알려주세요.” 시점을 명시하면 오래된 정보 혼입을 줄일 수 있습니다.
비교/추천 “예산 100만 원대에서 게임/작업용 추천을 비교해 주세요.” 예산, 용도, 우선순위를 함께 적으면 추천 정확도가 올라갑니다.
근거 중심 요약 “핵심 5줄 요약 + 출처 링크 3개로 정리해 주세요.” 원하는 출력 형식을 먼저 지정하면 결과가 바로 활용 가능합니다.

출처 확인과 주의사항

  • 답변 하단 출처 링크를 눌러 원문과 날짜를 직접 확인하세요.
  • 가격/재고/정책은 지역과 시점에 따라 달라질 수 있으므로 최종 확인이 필요합니다.
  • 중요 의사결정 전에는 최소 2개 이상 출처를 교차 검증하는 것을 권장합니다.
웹 검색 결과는 정보 탐색을 돕는 도구입니다. 최종 구매/계약/업무 결정 전에는 반드시 공식 사이트 기준으로 재확인해 주세요.

작업 모드

작업 모드란?

작업 모드는 프로젝트 폴더를 기준으로 파일 생성/수정/이동/삭제를 수행하는 실무형 모드입니다. 일반 모드의 질의응답 중심 흐름과 달리, 실제 파일 결과물을 만들고 바로 확인·수정하는 데 초점을 둡니다.

  • 왼쪽 프로젝트 트리에서 파일을 빠르게 찾고 선택할 수 있습니다.
  • 선택한 파일은 미리보기 패널에서 즉시 확인/편집할 수 있습니다.
  • 대화 요청과 파일 변경이 같은 흐름으로 연결되어 연속 작업이 쉽습니다.
작업 모드 기본 화면과 단축키 패널
작업 모드 기본 화면
작업 모드 패널 너비 조절 중 화면
패널 너비 조절로 작업 공간 최적화
작업 모드 단축키 패널 확장 화면
단축키/작업 모드 안내 패널 확장

기본 사용 순서

  1. 프로젝트 버튼으로 작업 모드에 진입하고 루트 폴더를 지정합니다.
  2. 프로젝트 트리에서 파일을 선택하거나 드래그 앤 드롭으로 미리보기 영역에 엽니다.
  3. 대화창에 수정 요청을 보내고, 미리보기 패널에서 결과를 즉시 확인합니다.
  4. 필요 시 미리보기 상단 저장 버튼 또는 Ctrl+S로 저장합니다.
미리보기 패널 빈 상태와 드래그 안내
미리보기 패널: 파일 열기 전 기본 상태
코드 모드와 저장 버튼이 보이는 미리보기 화면
코드 모드 + 저장 버튼
렌더링 모드로 전환된 HTML 미리보기 화면
렌더링 모드 전환 결과

미리보기 패널 기능 (코드/렌더링/실행/검증/저장)

미리보기 패널의 우측 토글 버튼은 파일 확장자에 따라 렌더링, 실행, 검증으로 바뀝니다. 즉, 같은 위치의 버튼이 파일 종류별로 역할을 자동 전환합니다.

파일 유형 대체 모드 설명
.html, .htm 렌더링 코드 뷰와 렌더링 뷰를 전환해 실제 화면 결과를 확인합니다.
.cs, .js, .ts, .py, .ps1, .bat, .cmd 실행 내부 실행 결과 패널에서 출력 로그를 확인합니다.
.json, .xml, .xaml 검증 저장 없이 구조/구문 검증 결과를 확인합니다.
저장 버튼은 코드 변경분을 즉시 파일에 반영할 때 사용합니다. 실행/검증 전 저장해 두면 재현성과 결과 일치도가 높아집니다.

실행/검증을 위한 필수 환경 준비

LunoBar에서 작업 모드를 안정적으로 사용하려면 아래 런타임/도구 설치를 권장합니다. 특히 C# 실행은 내부적으로 net8.0 대상 실행 경로를 사용하므로 .NET 8 계열 환경 준비가 중요합니다.

구성 요소 필요한 이유 설치 확인 방법 다운로드
.NET 8 Desktop Runtime LunoBar 실행 및 작업 모드 사용 환경 안정화 dotnet --list-runtimesMicrosoft.WindowsDesktop.App 8.x 확인 다운로드
.NET 8 SDK C# 파일(.cs) 실행 시 dotnet 경로 사용 dotnet --version 다운로드
Python (Windows) Python 파일(.py) 실행 python --version 또는 py --version 다운로드
Python은 설치 중 Add Python to PATH를 활성화해야 LunoBar 실행 모드에서 바로 인식됩니다. .NET SDK가 없으면 C# 실행이 제한될 수 있으므로, 상용 환경에서는 SDK 설치를 권장합니다.

정상 동작 점검 체크리스트

  1. 작업 모드 진입 후 프로젝트 트리에서 파일 선택이 정상 동작하는지 확인합니다.
  2. .html 파일에서 코드 ↔ 렌더링 전환이 되는지 확인합니다.
  3. .py 또는 .cs 파일에서 실행 결과 로그가 출력되는지 확인합니다.
  4. .json/.xml/.xaml 파일에서 검증 결과가 표시되는지 확인합니다.
  5. 변경 후 저장 또는 Ctrl+S로 실제 파일 반영 여부를 확인합니다.

파일 생성/수정

기능 개요

작업 모드의 파일 생성/수정은 대화 요청을 실제 파일 작업으로 연결해 주는 기능입니다. Luno는 요청을 해석해 파일을 만들거나 기존 파일을 수정하고, 우측 작업 카드에 결과를 요약해서 보여줍니다.

  • 파일 생성: 새 파일 생성 후 코드/내용을 자동 작성
  • 파일 수정: 기존 코드 분석 후 필요한 구간만 변경
  • 변경 추적: 생성/수정 결과와 변경 내역(diff) 확인
  • 미리보기 연동: 코드/렌더링/실행/검증 흐름으로 즉시 점검
중요: Luno의 파일 생성/수정은 완벽하지 않습니다. 결과물이 의도와 다르거나, 문법/구조/스타일이 예상과 다를 수 있으므로 최종 반영 전 반드시 직접 검토해 주세요.

파일 생성 흐름 (이미지 1~4)

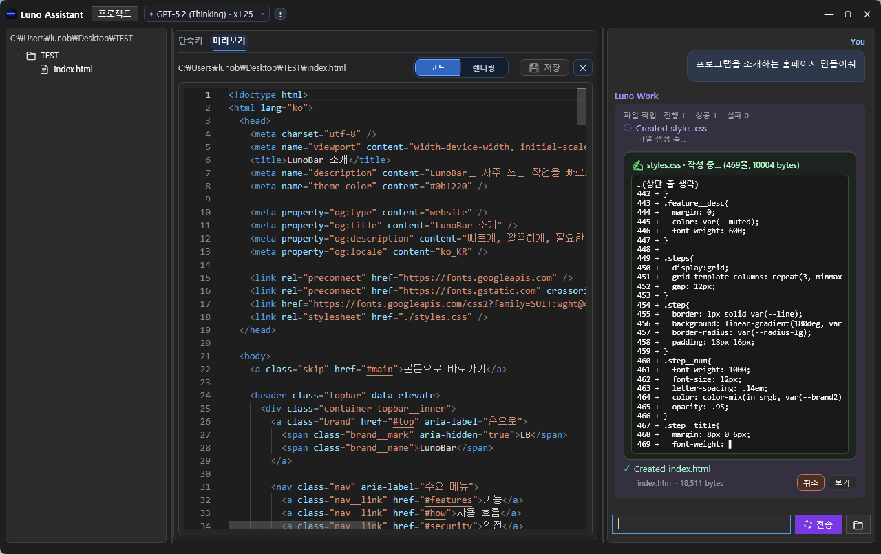
  1. 자연어로 생성 요청을 보냅니다. (예: 프로그램 소개 홈페이지 생성)
  2. Luno Work 카드에 생성 파일 목록(index.html, styles.css, app.js 등)이 표시됩니다.
  3. 프로젝트 트리에서 생성 파일을 열어 코드와 구조를 확인합니다.
  4. HTML 파일은 렌더링 탭에서 실제 화면 결과를 즉시 확인합니다.
파일 생성 요청 후 첫 생성 결과 카드 표시
파일 생성 1 - 생성 요청과 초기 결과 카드
생성된 파일 목록과 코드 확인 화면
파일 생성 2 - 생성 파일 목록/코드 확인
다수 파일 생성 완료 후 설명 응답 화면
파일 생성 3 - 다중 파일 생성 완료
렌더링 탭으로 최종 화면 확인
파일 생성 4 - 렌더링으로 결과 확인

파일 수정 흐름 (이미지 1~4)

  1. 수정 요청을 구체적으로 전달합니다. (예: FAQ 아코디언 동작 추가)
  2. Luno는 관련 파일을 검색/읽기 후 수정 대상을 결정합니다.
  3. 수정 완료 카드에서 변경 파일과 수정 요약을 확인합니다.
  4. 변경 내역 패널에서 diff를 검토한 뒤 저장/추가 수정을 진행합니다.
파일 수정 요청과 검색 단계
파일 수정 1 - 요청 후 검색 단계
수정 코드가 카드에 표시된 상태
파일 수정 2 - 수정 코드 요약 확인
수정 완료 후 결과 설명과 코드 화면
파일 수정 3 - 수정 완료 및 결과 설명
변경 내역 diff 상세 확인 화면
파일 수정 4 - 변경 내역(diff) 상세 검토

정상 사용을 위한 실무 가이드

항목 권장 방법 이유
요청 작성 파일명/경로/목표 동작/제외 조건을 함께 작성 모호한 요청으로 인한 오수정 가능성 감소
수정 범위 한 번에 큰 변경보다 단계별 수정 실패 원인 추적과 롤백이 쉬움
검토 절차 변경 내역(diff) 확인 후 저장/실행/검증 의도치 않은 코드 삽입/삭제 예방
안정성 확보 중요 파일은 사전 백업 또는 버전 관리 예상치 못한 수정 결과에 즉시 복구 가능

제한사항 및 주의사항 (필독)

  • 완벽 보장 불가: Luno의 파일 생성/수정 결과는 항상 정확하거나 완전하지 않을 수 있습니다.
  • 결과물 이상 가능: 컴파일 오류, 구조 깨짐, 스타일 충돌, 의도와 다른 출력이 발생할 수 있습니다.
  • 예상치 못한 증상 가능: 생성/수정 과정에서 일부 기능 오동작, 미리보기 불일치, 추가 수정 필요 상황이 생길 수 있습니다.
  • LU 사용 주의: 생성/수정 시도, 재시도, 후속 보정 과정에서 LU가 사용될 수 있습니다.
  • 형식 지원 한계: 모든 형식의 파일이 동일 품질로 생성/수정되는 것은 아니며, 일부 형식은 지원이 제한되거나 실패할 수 있습니다.
상용 운영 환경에서는 반드시 사전 백업 → 변경 내역 확인 → 실행/검증 → 최종 반영 순서로 사용하세요. 최종 결과의 채택 책임은 사용자에게 있습니다.

계정/구매/환불

계정 관리

  • 로그인 후 계정 화면에서 이름, 이메일, 등급, 프로필 이미지를 관리할 수 있습니다.
  • 프로필 이미지는 jpg/png/webp 형식을 지원하며, 최대 용량은 10MB입니다.
  • 문제가 반복되면 재로그인 후 브라우저 캐시를 새로고침해 최신 상태를 확인하세요.

구매 및 결제 흐름

  1. 구매 페이지에서 원하는 루(토큰) 패키지를 선택합니다.
  2. 결제 모듈 안내에 따라 결제를 진행하면 보유 루에 반영됩니다.
  3. 계정 화면의 보유 토큰/결제 내역에서 반영 상태를 확인할 수 있습니다.
결제 금액, 반영 시점, 정책 문구는 서비스 공지/약관 개정에 따라 변경될 수 있습니다.

환불 기준 (현재 정책)

항목 기준 비고
환불 가능 기간 구매 후 7일 이내 기간 경과 시 환불 불가
환불 가능 수량 미사용 잔여 루 기준 부분 환불 가능
이미 사용한 루 환불 대상 제외 사용 내역 기준 산정
처리 단위 정책 및 결제사 규정에 따른 처리 상황별 처리 시간 차이 가능
본 섹션은 이해를 돕기 위한 요약입니다. 법적 기준과 최종 해석은 이용약관 및 관련 법령을 따릅니다.

보안 및 책임 안내

보안 운영 원칙

  • 서비스는 인증/권한 검증, 요청 제한, 로그 모니터링 등 기본 보안 통제를 적용합니다.
  • 비정상 접근 또는 자동화 공격으로 판단되는 요청은 제한/차단될 수 있습니다.
  • 서비스 안정성을 위해 점검, 업데이트, 긴급 차단 정책이 수시로 적용될 수 있습니다.

AI 결과의 한계와 이용자 확인 의무

  • Luno Assistant 결과는 참고/생산성 도구이며, 항상 정확하거나 완전함을 보장하지 않습니다.
  • 코드, 문서, 이미지 결과의 최종 채택 전에는 이용자가 직접 검토/검증해야 합니다.
  • 업무/법률/세무/의료/보안 의사결정에 사용 시에는 별도 전문가 검토가 필요합니다.
본 서비스는 만능 자동판단 시스템이 아니며, 최종 의사결정 책임은 이용자에게 있습니다.

책임 범위 (중요)

회사는 관련 법령이 허용하는 범위 내에서 서비스를 제공합니다. 서비스 사용 중 발생할 수 있는 데이터 손실, 업무 지연, 간접 손해, 외부 서비스 장애, 이용자 설정/운영 환경 이슈로 인한 결과에 대해 회사의 고의 또는 중대한 과실이 없는 한 책임이 제한될 수 있습니다.

  • 외부 결제/네트워크/브라우저/OS 환경 이슈는 통제 범위 밖일 수 있습니다.
  • 약관 위반 또는 금지된 사용으로 인한 불이익은 이용자 책임입니다.
  • 최종 권리·의무와 분쟁 기준은 이용약관/개인정보처리방침 및 관련 법령을 따릅니다.

문제 해결

빠른 점검 체크리스트

  1. 브라우저 새로고침 후 재시도
  2. 로그아웃/재로그인
  3. 다른 브라우저(또는 시크릿 모드)에서 동일 증상 확인
  4. 네트워크/VPN/보안 프로그램 영향 여부 확인

증상별 가이드

증상 점검 포인트 권장 조치
로그인이 안 됨 아이디/비밀번호, 세션 만료, 브라우저 쿠키 재로그인 후 쿠키/캐시 정리, 비밀번호 재설정
결제 후 반영 지연 결제 완료 여부, 계정 동기화, 네트워크 지연 1~2분 대기 후 새로고침, 결제 내역 확인
환불 신청 불가 구매 후 7일 초과 여부, 사용한 루 포함 여부 환불 조건(기간/미사용 잔액) 재확인
프로필 이미지 업로드 실패 파일 형식, 용량, 네트워크 상태 jpg/png/webp 및 10MB 이하 파일로 재시도

문의 시 함께 전달하면 좋은 정보

  • 문제 발생 시각(분 단위), 계정 이메일, 수행한 단계
  • 오류 메시지 원문, 화면 캡처, 재현 절차
  • 결제 문제라면 주문/결제 식별 정보
재현 정보가 구체적일수록 원인 파악과 처리 속도가 빨라집니다.

자주 묻는 질문

환불은 언제까지 가능한가요?
구매 후 7일 이내이며, 미사용 잔여 루 기준으로 환불이 가능합니다.
부분 환불도 가능한가요?
가능합니다. 이미 사용한 루를 제외한 잔여 루 기준으로 환불 금액이 산정됩니다.
프로필 이미지 업로드 제한은 어떻게 되나요?
jpg/png/webp 형식을 지원하며, 최대 용량은 10MB입니다.
Luno Assistant 결과는 항상 정답인가요?
아닙니다. 결과는 참고용이며, 최종 적용 전 반드시 사용자가 검토/검증해야 합니다.
서비스 장애나 오류가 발생하면 회사가 모든 결과를 보장하나요?
서비스는 안정적으로 제공되도록 운영되지만, 관련 법령이 허용하는 범위 내에서 책임이 제한될 수 있습니다. 자세한 기준은 이용약관을 따릅니다.
결제는 완료됐는데 루가 바로 안 보입니다.
일시적 동기화 지연일 수 있습니다. 잠시 후 새로고침/재로그인 후 다시 확인해 주세요.
정책은 고정인가요?
정책은 서비스 개선, 법령, 운영 환경에 따라 변경될 수 있으며 변경 시 공지 및 약관에 반영됩니다.